I‘m a Ph.D. Candidate in the Department of Electrical and Computer Engineering at Florida International University (FIU), where I work as a Graduate Research&Teaching Assistant in Dr. Ou Bai’s Human Cyber-Physical Systems (HCPS) Laboratory. My research focuses on the intersection of Computer Vision, Deep Learning, Embedded Systems, and Multimodal Large Language Models (MLLMs), with an emphasis on real-time, resource-constrained, and wearable AI systems. I have published research in venues across multimedia, biometrics, computer vision, and natural language processing at the top international AI conferences with total .
Currently, I’m working on an AI-powered wearable multimodal multi-task real-time dynamic behavior analysis VLM system, aiming to integrate perception, reasoning, and decision-making into embedded and edge AI platforms. Particularly interested in efficient multimodal LLM inference, model compression, and edge/embedded AI deployment, with the goal of enabling intelligent systems to operate reliably under strict latency, computation, and energy constraints. My research has been applied to a range of real-world cyber-physical systems, including wearable exoskeletons, multimodal emotion recognition, and human–AI interaction systems.
📫 Contact: pxiang@fiu.edu
🔥 News
- 2026.03: 🎉🎉 The paper MTCAE-DFER has been published on IEEE.
- 2025.08: 🎉🎉 The [MTCAE-DFER Project] code has been uploaded to GitHub.
- 2025.07: 🎉🎉 The paper MTCAE-DFER has been accepted by the 9th IEEE International Joint Conference on Biometrics!
- 2025.06: 🎉🎉 The paper Label Ranker has been published on ACM DL.
- 2025.05: 🎉🎉 The [Label Ranker Project] code has been uploaded to GitHub.
- 2025.04: 🎉🎉 The paper Label Ranker has been accepted by the 15th ACM International Conference on Multimedia Retrieval!
📝 Publications
🔆 Spotlight

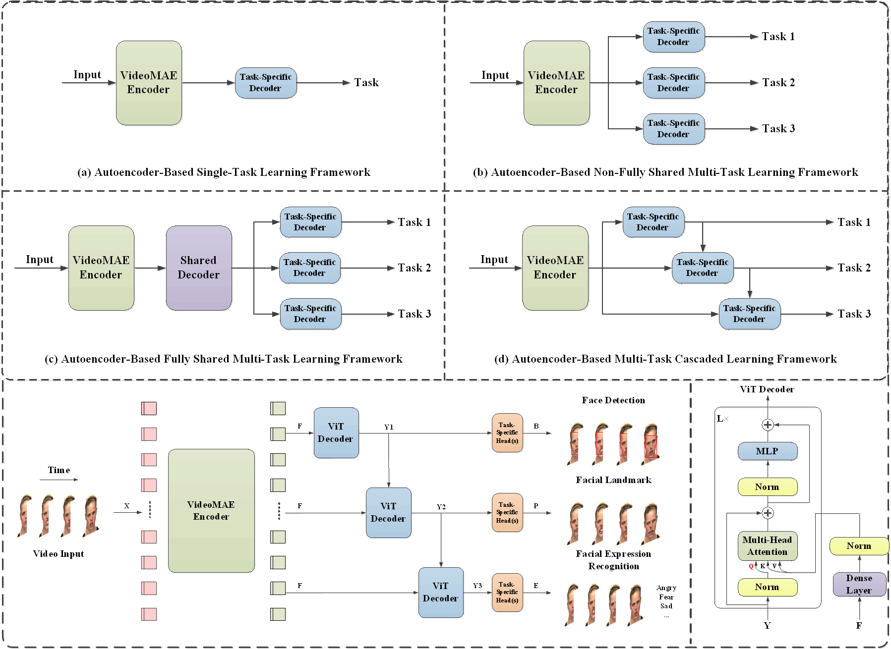
MTCAE-DFER: Multi-Task Cascaded Autoencoder for Dynamic Facial Expression Recognition
Peihao Xiang, Kaida Wu, Ou Bai
IEEE 9th International Joint Conference on Biometrics
8-11 September, 2025 | Osaka, Japan
[IJCB 2025][Paper][arXiv][Code][Poster]
- MTCAE-DFER learns robust spatiotemporal facial representations for dynamic expression recognition by cascading autoencoders under a multi-task learning framework that jointly optimizes reconstruction and classification.

Peihao Xiang, Kaida Wu, Ou Bai
ACM 15th International Conference on Multimedia Retrieval
30 June - 3 July, 2025 | Chicago, IL, USA
[ICMR 2025][Paper][Preprints][Code][Video]
- Label Ranker introduces a self-aware label positioning mechanism for visual masked self-supervised pre-trained models (e.g., MAE-style architectures). It observes that the position at which a classification label (or token) is injected into the model significantly affects downstream performance, yet is usually treated as a fixed or arbitrary design choice.

MultiMAE-DER: Multimodal Masked Autoencoder for Dynamic Emotion Recognition
Peihao Xiang, Chaohao Lin, Kaida Wu, Ou Bai
IEEE 14th International Conference on Pattern Recognition Systems
15-18 July, 2024 | University of Westminster, London, UK
[ICPRS 2024][Paper][arXiv][Code][Video]
- MultiMAE-DER proposes a multimodal masked autoencoder framework for dynamic emotion recognition (DER) that learns robust temporal–emotional representations by jointly modeling multiple modalities (e.g., visual, audio, and physiological signals).
📌 Conference Papers
-
ICML2026|Entropy Reveals Block Importance in Masked Self-Supervised Vision Transformers
Peihao Xiang, Kaida Wu, Ou Bai
Forty-Third International Conference on Machine Learning
6-11 July, 2026 | Seoul, South Korea
[arXiv]
-
AIRC2026|Load Estimation for Industrial Load-lifting Exoskeletons Using Insole Pressure Sensors and Machine Learning
Kaida Wu, Peihao Xiang, Chaohao Lin and Ou Bai
IEEE 7th International Conference on Artificial Intelligence, Robotics, and Control
8-10 April, 2026 | Georgia Southern University, Savannah, GA, USA
[arXiv]
-
IJCB2025|MTCAE-DFER: Multi-Task Cascaded Autoencoder for Dynamic Facial Expression Recognition
Peihao Xiang, Kaida Wu, Ou Bai
IEEE 9th International Joint Conference on Biometrics
8-11 September, 2025 | Osaka, Japan
-
IJCNLP-AACL2025|CLL-RetICL: Contrastive Linguistic Label Retrieval-based In-Context Learning for Text Classification via Large Language Models
Chaohao Lin, Kaida Wu, Peihao Xiang, Yanzhao Wu, Ou Bai
ACL 14th International Joint Conference on Natural Language Processing & the 4th Conference of the Asia-Pacific Chapter of the Association for Computational Linguistics
20-24 December, 2025 | Mumbai, India
-
ICMR2025|Label Ranker: Self-aware Preference for Classification Label Position in Visual Masked Self-supervised Pre-trained Model
Peihao Xiang, Kaida Wu, Ou Bai
ACM 15th International Conference on Multimedia Retrieval
30 June - 3 July, 2025 | Chicago, IL, USA
-
AIAC2025|Human Intention Detection for Upper-Limb Assistive Exoskeletons Using a Motor’s Built-in Current Sensor
Kaida Wu, Peihao Xiang, Chaohao Lin, Daniel Picado, Lixuan Chen, Ou Bai
IEEE 3rd International Conference on Artificial Intelligence and Automation Control
15-17 October, 2025 | Paris, France
[Paper]
-
ASRU2025|Emotional Styles Hide in Deep Speaker Embeddings: Disentangle Deep Speaker Embeddings for Speaker Clustering
Chaohao Lin, Xu Zheng, Kaida Wu, Peihao Xiang, Ou Bai
IEEE 2025 Automatic Speech Recognition and Understanding Workshop
6-10 December, 2025 | Honolulu, Hawaii, USA
-
ICPRS2024|MultiMAE-DER: Multimodal Masked Autoencoder for Dynamic Emotion Recognition
Peihao Xiang, Chaohao Lin, Kaida Wu, Ou Bai
IEEE 14th International Conference on Pattern Recognition Systems
15-18 July, 2024 | University of Westminster, London, UK
-
ICARCE2023|Assessment of a Modular Upper-Limb Exoskeleton with Powered Assistance
Kaida Wu, Peihao Xiang, Rodrigo Ramon, Aparna Aravelli, Leonel Lagos, Ou Bai
IEEE 2nd International Conference on Automation, Robotics and Computer Engineering
14-16 December, 2023 | Wuhan, China
[Paper]
📎 Patents
-
Interaction Method, Device, Apparatus, Medium and Program Product
Yuan Wang, Peihao Xiang, Lei Huang
Publication date: 2023/5/12
Patent number: CN 116107417 A
Application number: 202111327835 .4
-
Visual and Tactile Feedback System
Yuan Wang, Peihao Xiang, Lei Huang
Publication date: 2023/5/9
Patent number: CN 116088671 A
Application number: 202111312751 .3
-
Visual-Tactile Feedback System
Yuan Wang, Peihao Xiang, Lei Huang
Publication date: 2022/3/15
Patent Number: CN 216052966 U
Application number: 202122723460 .5
-
Industrial Synchronous Pulse Fiber Optic Transceiver Server
Yalei Yin, Peihao Xiang, Haipeng Liang
Publication date: 2021/10/26
Patent Number: CN 214507078 U
Application number: 202120572811 .4
📖 Educations
- 2023.01 - 2026.06*, Ph.D. in Electrical and Computer Engineering, Florida International University, Miami, FL, USA.
- 2021.08 - 2022.12, M.S. in Computer Engineering, Florida International University, Miami, FL, USA.
- 2015.09 - 2019.06, B.Eng. in Computer Science and Technology, Tianjin University of Commerce Boustead College, Tianjin, China.
💬 Teaching
🎓 Florida Internation University
Spring 2025
- EGN 1002: Engineering Orientation
- EEL 2880: C Programming for Embedded Systems
- CNT 4155: Python Programming in ECE
- TCN 4081: Telecommunication Network Security
- TCN 4211: Telecommunication Networks
Summer 2025
- EEL 3657: Control Systems I
- EEE 4752: Introduction to Network Forensics and Incident Response
Fall 2025
- TCN 4211: Telecommunication Networks
- EEE 4752: Introduction to Network Forensics and Incident Response
- EEL 4802: Introduction to Digital Forensics Engineering
Spring 2026
- EEL 3135: Signals and Systems
- EEL 4802: Introduction to Digital Forensics Engineering
- EEE 4752: Introduction to Network Forensics and Incident Response
- TCN 4211: Telecommunication Networks
💻 Professional Activities
🚀 Program Committee
- The 12th International Conference on Information Management and Big Data (SIMBig 2025)
- The 20th IEEE International Conference on Automatic Face and Gesture Recognition (FG 2026)
- The 16th ACM International Conference on Multimedia Retrieval (ICMR 2026)
✒️ Conference Reviewer
- 2025 International Joint Conference on Neural Networks (IJCNN 2025)
- The 19th IEEE International Conference on Automatic Face and Gesture Recognition (FG 2025) 2nd Workshop on Interdisciplinary Applications of Biometrics and Identity Science (InterID 2025)
- The 15th ACM International Conference on Multimedia Retrieval (ICMR 2025)
- The 3rd International Conference on Artificial Intelligence, Computer, Data Sciences and Applications (ACDSA 2026)
- The 6th International Conference on Electrical, Computer and Energy Technologies (ICECET 2026)
- 2026 International Joint Conference on Neural Networks (IJCNN 2026)
- Forty-Third International Conference on Machine Learning (ICML 2026)
- IEEE RAS/EMBS 11th International Conference on Biomedical Robotics and Biomechatronics (BioRob 2026)
🎖 Honors and Awards
- 2019.07: 🎊🎊 Outstanding Undergraduate Thesis (TUCBC).
- 2019.06: 🎊🎊 Outstanding Graduate Award (TUCBC).
- 2018.11: 🎊🎊 Outstanding Student Award (Tianjin).
- 2017.06: 🎊🎊 The 2nd Prize for 1st College Student Innovation and Entrepreneurship Competition.
- 2017.05: 🎊🎊 Outstanding Award for College Programming Competition.
- 2016.03: 🎊🎊 The 2nd Prize for 4th “CATCH” National College Student Internet Software Design Competition.